雲端安全 專案檢視 CSPM 資安態勢 趨勢科技

依情境排優先序避免警報氾濫 整合多重訊號一眼看出緊急度

專案檢視助管理雲端風險 突破傳統CSPM零散視角

現代化雲端環境極度複雜,需要一套新的風險管理方法,為企業專案提供全方位檢視,可精準、快速判斷雲端風險的優先次序、將風險情境化,並且矯正風險而設計。藉由將多個雲端專案集中檢視,可確保企業有效發掘及防範資安風險。

在今日雲端優先的世界裡,資安團隊面臨了警報氾濫、可視性零散,以及工作流程被動的問題。現代化雲端環境的複雜性(多重雲端部署、短暫性資產、去中心化擁有權)需要一套新的風險管理方法,為企業專案提供全方位檢視,可精準、快速判斷雲端風險的優先次序、將風險情境化,並且矯正風險而設計。藉由將多個雲端專案集中檢視,可確保企業有效發掘及防範資安風險。

專案檢視的重要性

傳統的雲端資安態勢管理(CSPM)工具通常將雲端資產視為各自獨立的個體,而非整個大型生態系的一環,這種零散的作法無法呈現資產、團隊與營運關鍵專案之間的關係。專案檢視可翻轉典範,將雲端資產整理成符合邏輯的專案。如此一來,資安團隊就能根據雲端基礎架構的建構及營運方式(也就是情境)來評估風險。

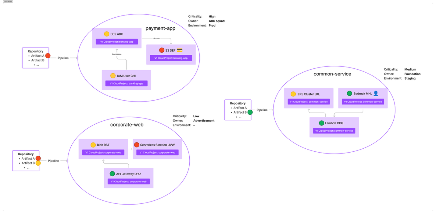
想像一下,有位客戶定義了三個雲端專案,每個專案都有各自不同的情境。在缺乏雲端專案的情境下,看到的將是一個列出許多風險事件以及許多雲端資產的平凡清單,無法看出哪一個比另一個更重要。有了專案檢視,就能專注在企業真正重要的事物上。有了像圖1範例的檢視,就可以從「payment-app」雲端專案中的重大風險開始著手。

圖1  透過專案檢視就能專注在企業真正重要的事物上。

這樣的轉變不只是表面上好看,更有其策略意義。藉由讓資安洞見與雲端專案的邊界一致,團隊就能明確掌握擁有權、責任歸屬以及衝擊,因而更容易大規模地執行矯正與治理。

其中的關鍵元素,包括:

‧所有雲端專案:這裡可以讓企業輕鬆定義及管理雲端專案,全面掌握涵蓋各種應用程式的雲端專案,確保沒有任何專案不受監控。

‧互動式小工具和表格檢視:專案檢視內含各種互動式小工具和表格檢視,可切換不同的格式來檢視專案資訊。這樣的彈性確保企業能以最便利、最有意義的方式取得與解讀資料。

根據情境判斷優先次序

雲端專案將擁有強大的功能來協助團隊聰明地判斷風險的優先次序(圖2),其定義如下:

圖2  減少雜訊並突顯最重要的風險,包括可能導致資料外洩、權限提升或橫向移動的風險。

‧豐富的情境:將來自DSPM(資料資安態勢管理)、CIEM(雲端基礎架構權限管理)以及AI-SPM(AI服務態勢管理)的訊號整合在一起,從中發掘細微的風險因素。運用這個多重面向的情境來確保風險不單只被偵測,還能被理解。

‧有風險的資產:將高風險雲端資產分類成:虛擬機器、資料儲存、無伺服器、IAM、資料庫、容器叢集以及API,透過這樣的分類來協助判斷資安工作的優先次序。

‧風險事件:詳細列出所有雲端專案相關的風險事件,以便迅速發掘及解決潛在威脅。

‧防護:顯示過去30天的威脅警報與XDR警報數量,以及過去24小時內觀察到的變化。如此,就能更了解當前的威脅情勢以及近期的資安活動。

‧資安態勢:點出AI相關的雲端虛擬機器(VM)、容器映像及無伺服器資產中偵測到的漏洞,這對維持良好的資安態勢至關重要。

‧潛在攻擊路徑:顯示已偵測到的攻擊路徑總數與視覺化呈現,這樣的視覺化有助於了解威脅可能如何擴散至雲端環境。 取得完整的專案細節摘要(圖3),包括:

圖3  摘要表格每四小時會更新一次,提供即時的雲端資產細節,確保企業能隨時掌握最新的資訊。

‧有風險的資產數量:找出目前面臨風險的資產數量。

‧XDR警報:取得延伸式偵測及回應系統所產生的通知。

‧漏洞(高衝擊性CVE):取得可能遭到攻擊的重大漏洞相關資訊。

‧組態設定錯誤(高風險):取得可能導致資安漏洞的組態設定錯誤相關細節。

‧威脅警報(高風險):取得需要立即注意的高風險威脅通知。

‧潛在攻擊路徑(高風險):取得駭客可能利用的攻擊路徑相關資訊。

以專案為中心的作法所帶來的效益

以Trend Vision One Cloud Risk Management的專案檢視為例,可提供許多效益來協助企業提升雲端資安態勢:

‧集中化可視性:全方位檢視所有雲端專案,確保沒有專案遭到忽略。

‧整合式風險管理:提供涵蓋多重雲端專案的全方位風險管理功能。

‧即時的資安狀態監控:持續監控資安狀態,迅速回應新興威脅。

‧全方位的資產風險評估:詳細掌握各種雲端資產的風險等級,協助企業做出更明智的決策。

結語

尖端的雲端防護解決方案,包括集中化可視性、互動式小工具、詳細表格檢視,以及即時化更新,讓企業能夠更妥善管理自己的雲端資安態勢。而專案檢視是持續追求創新與卓越網路資安的證明,專為協助駕馭雲端防護的複雜性而設計。

<本文作者:Trend Micro Research 趨勢科技威脅研究中心 本文出自趨勢科技資安部落格,是由趨勢科技資安威脅研究員、研發人員及資安專家全年無休協力合作,發掘消費者及商業經營所面臨層出不窮的資安威脅,進行研究分析、分享觀點並提出建議。>


追蹤我們Featrue us

本站使用cookie及相關技術分析來改善使用者體驗。瞭解更多

我知道了!